Cos'è ElectroYou | Login Iscriviti

ElectroYou - la comunità dei professionisti del mondo elettrico

E' possibile integrare nel portale uno schematic editor?

Regole da rispettare, modifiche, aggiunte, idee per EY

Moderatore: Foto Utenteadmin

0
voti

[651] Re: E' possibile integrare nel portale uno schematic editor?

Messaggioda Foto UtenteKagliostro » 6 mar 2013, 22:50

Guarda che non ci ho visto nessuna insistenza nella tua domanda
trovo il programma comodo e se ho bisogno lo uso :D

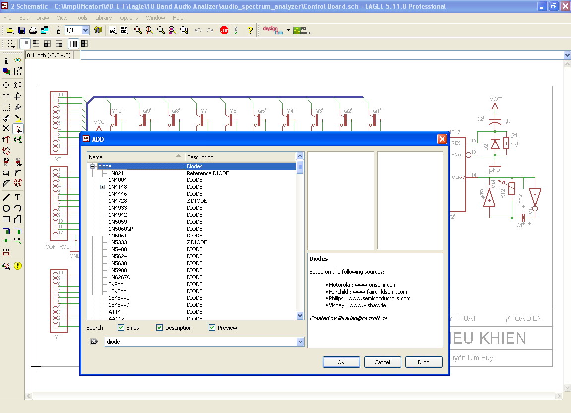
Riguardo la questione del comando ricerca, se c'è non ho idea dove sia :roll:

Per ricerca intendo:

Volendo inserire un fusibile e non sapendo in che libreria fosse, l'ho cercato all'interno delle varie cartelle aprendole una per una

In Eagle, se ho già aggiunto un componente e clicco sull'icona del comando ADD con il pulsante destro del mouse mi si presenta un elenco con gli ultimi 9 componenti usati, se non ho usato di recente il componente che mi serve e non so dove sia (cosa plausibilissima visto che Eagle ha una serie di librerie molto ma molto nutrita di componenti e layout di componenti) basta usare il tasto sinistro del mouse quando clicco ed appare la finestra di ricerca che vedi qui sotto

(Non ho ridimensionato l'immagine per evitare che diventi inleggibile)
Cattura Eagle.jpg
Cattura Eagle.jpg (174.17 KiB) Osservato 28086 volte


Se una funzione del genere esiste in FidocadJ proprio mi è sfuggita ?%

K
Avatar utente
Foto UtenteKagliostro
6.396 4 5 7
Master
Master
 
Messaggi: 4832
Iscritto il: 19 set 2012, 11:32

0
voti

[652] Re: E' possibile integrare nel portale uno schematic editor?

Messaggioda Foto UtenteDarwinNE » 6 mar 2013, 23:29

Kagliostro ha scritto:Riguardo la questione del comando ricerca, se c'è non ho idea dove sia :roll:


E' una ricerca immediata, in stile Spotlight: non c'è un comando specifico, né una voce di menu apposita, è qualcosa di sempre disponibile. Prova a scrivere qualcosa nella linea di testo giusto sopra la lista degli elementi presenti in libreria:

ricerca.png
ricerca.png (11.88 KiB) Osservato 28075 volte


Se ci sono più elementi trovati, basta utilizzare le frecce su e giù per muoversi fra di essi.

A proposito, grazie per il lavoro che fai per far conoscere il programma all'estero :ok:
Follow me on Mastodon: @davbucci@mastodon.sdf.org
Avatar utente
Foto UtenteDarwinNE
31,0k 7 11 13
G.Master EY
G.Master EY
 
Messaggi: 4420
Iscritto il: 18 apr 2010, 9:32
Località: Grenoble - France

0
voti

[653] Re: E' possibile integrare nel portale uno schematic editor?

Messaggioda Foto UtenteKagliostro » 6 mar 2013, 23:52

Trovata e provata, va alla grande, sono io quello che perde colpi #-o

Visto che frequento alcuni forum americani ed un forum australiano, se qualcuno chiede di un editor per schemi e PCB perché non dovrei proporgli FidocadJ, visto che di programmi ne ho provato più di uno e che con questo mi trovo bene per le mie esigenze ?

Ciao

K
Avatar utente
Foto UtenteKagliostro
6.396 4 5 7
Master
Master
 
Messaggi: 4832
Iscritto il: 19 set 2012, 11:32

0
voti

[654] Re: E' possibile integrare nel portale uno schematic editor?

Messaggioda Foto UtenteKagliostro » 14 mar 2013, 14:27

Sto usando l'ultima versione di prova

per adesso sembra andare tutto liscio

---

Volevo provare a ruotare le scritte eliminando il collegamento FCJ, come mi hai indicato

ma non ci riesco, forse sbaglio qualcosa, ma mi sfugge

K
Avatar utente
Foto UtenteKagliostro
6.396 4 5 7
Master
Master
 
Messaggi: 4832
Iscritto il: 19 set 2012, 11:32

2
voti

[655] Re: E' possibile integrare nel portale uno schematic editor?

Messaggioda Foto UtenteDarwinNE » 17 mar 2013, 14:12

Ho appena pubblicato la versione FidoCadJ 0.24.2 delta su SourceForge:

http://sourceforge.net/projects/fidocad ... r/download

Ho lavorato su diverse cosette:
- Corrected a bug with the standard font used for the text associated to elements.
- The "Split non standard macros while copy/pasting" modal option has been replaced by an immediate menu item.
- Rough centering of the drawing under the mouse pointer while doing a zoom.

Il secondo punto viene da qui:

https://sourceforge.net/p/fidocadj/feature-requests/28/

Mi sembra di ricordare che è stato il nostro [user]electrodomus[/user] (se mi sbaglio correggetemi), e la proposta mi è piaciuta perché mi ha permesso di eliminare un comportamento modale del programma. Sarebbe da fare la stessa cosa con un comando "Salva suddividendo macro non standard", a fianco del "Salva con nome" già presente?
Per quanto riguarda la centratura sotto lo zoom (cara a Foto UtenteKagliostro), per adesso è abbastanza approssimativa, perché non ho capito bene come posizionare il viewport di un JScrollPane...

Direi che se non ci sono problemi, a parte qualche modifica minore non introdurrò novità nelle prossime versioni preliminari. Stiamo quindi avvicinandoci allo stadio di "release candidate" e, a meno di problemi gravi, mi piacerebbe far uscire la versione FidoCadJ 0.24.2 definitiva prima di Pasqua.

Posso chiedere ai nostri grandi Foto Utenteadmin, Foto UtenteCandy, Foto UtenteDirtyDeeds, Foto Utenteelettrodomus, Foto UtentePietroBaima, Foto UtenteKagliostro, Foto UtentePiercarlo di giocare un po' con quest'ultima versione preliminare e di farmi sapere come vi trovate?
Follow me on Mastodon: @davbucci@mastodon.sdf.org
Avatar utente
Foto UtenteDarwinNE
31,0k 7 11 13
G.Master EY
G.Master EY
 
Messaggi: 4420
Iscritto il: 18 apr 2010, 9:32
Località: Grenoble - France

0
voti

[656] Re: E' possibile integrare nel portale uno schematic editor?

Messaggioda Foto UtenteDarwinNE » 17 mar 2013, 14:24

Kagliostro ha scritto:Volevo provare a ruotare le scritte eliminando il collegamento FCJ, come mi hai indicato
ma non ci riesco, forse sbaglio qualcosa, ma mi sfugge


Uhm... prova ad aprire una nuova discussione (altrimenti qui diventa difficile da seguire). Riprendi quello che ho descritto sopra e descrivi passo-passo quello che fai e vediamo di trovare una soluzione.
Follow me on Mastodon: @davbucci@mastodon.sdf.org
Avatar utente
Foto UtenteDarwinNE
31,0k 7 11 13
G.Master EY
G.Master EY
 
Messaggi: 4420
Iscritto il: 18 apr 2010, 9:32
Località: Grenoble - France

0
voti

[657] Re: E' possibile integrare nel portale uno schematic editor?

Messaggioda Foto UtenteDirtyDeeds » 17 mar 2013, 14:51

DarwinNE ha scritto:Ho appena pubblicato la versione FidoCadJ 0.24.2 delta su SourceForge:


Scaricata! Prossimamente faccio qualche prova.

Già che ci siamo, ho una domanda: quando nella libreria uno clicca su un componente, nella finestra sotto appare un'anteprima del simbolo: come mai simboli che hanno le stesse dimensioni appaiono nell'anteprima con dimensioni diverse? Per esempio, i due simboli qui sotto, che fanno parte di una mia libreria (ho copiato con Ctrl+M), hanno le stesse dimensioni, ma nella finestra di anteprima li vedo diversi (v. i due screenshot sotto):



preview1.jpg
preview1.jpg (4.27 KiB) Osservato 27979 volte


preview2.jpg
preview2.jpg (3.82 KiB) Osservato 27979 volte
It's a sin to write sin instead of \sin (Anonimo).
...'cos you know that cos ain't \cos, right?
You won't get a sexy tan if you write tan in lieu of \tan.
Take a log for a fireplace, but don't take log for \logarithm.
Avatar utente
Foto UtenteDirtyDeeds
55,9k 7 11 13
G.Master EY
G.Master EY
 
Messaggi: 7012
Iscritto il: 13 apr 2010, 16:13
Località: Somewhere in nowhere

0
voti

[658] Re: E' possibile integrare nel portale uno schematic editor?

Messaggioda Foto UtenteKagliostro » 17 mar 2013, 15:24

Ciao Foto UtenteDarwinNE

Ho scaricato l'ultima versione e di sicuro farò delle prove

La questione del font associato ai componenti funziona :ok:

Lo zoom .............. circa

Non ho idea di come possa funzionare la cosa, ma in pratica si tratterebbe di leggere il componente più vicino a dove si clicca e posizionarlo al centro della finestra zoomata

sarà per la prossima volta ;-)


Per la questione rotazione testo relativo a componenti, farò un po' di ulteriori prove e poi aprirò, come consigliato, un tread dedicato

---

The "Split non standard macros while copy/pasting" modal option has been replaced by an immediate menu item.


Qui, mi scuserai, ma avrei un piccolo appunto da fare, se copio ed incollo una macro non standard e nell'incollarla questa si "esplode" in tutti i suoi elementi, o sposto la macro originale da dove è incollata sullo schermo, o rischio di avere problemi se per errore deseleziono gli elementi incollati, non riuscendo più a "raggrupparli" con facilità se sono "sopra" altri elementi del disegno

Sarebbe bello e molto più comodo, e non parlo solo di questo caso, ma in generale, se il componente incollato venisse posizionato nelle adiacenze di dove si trova in quel momento il cursore, anzichè nelle adiacenze del componente copiato

Pensa a quando hai uno schema esteso e vorresti copiarne uno o più componenti per incollarli dalla parte opposta del disegno, magari dovendo anche usare lo zoom per questioni legate alla selezione di ciò che ti serve

Quando avrai risolto le altre questioni potresti vedere un po' anche a questo ?

---

Grazie ancora per l'impegno che metti nel perfezionare il programma :D

K
Avatar utente
Foto UtenteKagliostro
6.396 4 5 7
Master
Master
 
Messaggi: 4832
Iscritto il: 19 set 2012, 11:32

0
voti

[659] Re: E' possibile integrare nel portale uno schematic editor?

Messaggioda Foto UtenteCandy » 17 mar 2013, 20:10

A prima vista sembra che i problemi che avevo osservati sulle libreria, ora siano risolti.
Mi viene un dubbio.
Creando un nuovo simbolo, ho notato che il programma propone una chiave di default numerica. Immaginando un poco come questo numero venga generato, non sarà fonte di problemi se un giorno le libreria fossero pubbliche, liberamente scambiabili, e quindi ricevendo librerie altrui, mi trovo sul PC simboli diversi con stessq chiave Id numeria?
Avatar utente
Foto UtenteCandy
32,5k 7 10 13
CRU - Account cancellato su Richiesta utente
 
Messaggi: 10123
Iscritto il: 14 giu 2010, 22:54

0
voti

[660] Re: E' possibile integrare nel portale uno schematic editor?

Messaggioda Foto UtenteDarwinNE » 18 mar 2013, 0:36

Candy ha scritto:A prima vista sembra che i problemi che avevo osservati sulle libreria, ora siano risolti.


Ottimo, grazie! Se vedi qualche altro problema, sono ancora in tempo per correggerlo (o almeno provarci) :ok:

Candy ha scritto:Creando un nuovo simbolo, ho notato che il programma propone una chiave di default numerica. Immaginando un poco come questo numero venga generato, non sarà fonte di problemi se un giorno le libreria fossero pubbliche, liberamente scambiabili, e quindi ricevendo librerie altrui, mi trovo sul PC simboli diversi con stessq chiave Id numeria?


Non è possibile, perché la chiave "vera", quella utilizzata dal comando MC per caricare una macro è composta da un prefisso che è nient'altro che il nome del file della libreria (per forza unico) seguito dalla chiave "accessibile" che è il numero o la chiave alfanumerica che l'utente può scegliere.
Le uniche macro senza prefisso sono quelle dell'unica libreria standard del vecchio FidoCAD (ricordo che FidoCadJ da un po' di tempo considera standard anche la libreria IHRaM e quella PCB, ma il prefisso viene usato).
Se una macro è ripetuta all'interno di un file di libreria (o contiene caratteri potenzialmente problematici come lo spazio o il punto), il programma dovrebbe protestare.

Forse un problema che non è risolto è che cambiando nome ad una macro, se viene già usata in un disegno il disegno non viene modificato e la macro sparisce una volta che il disegno viene salvato e riletto. Viene mostrato un messaggio per suggerire cautela, ma sarebbe meglio che o la macro sparisca subito, oppure che venga rinominata nel disegno.
Follow me on Mastodon: @davbucci@mastodon.sdf.org
Avatar utente
Foto UtenteDarwinNE
31,0k 7 11 13
G.Master EY
G.Master EY
 
Messaggi: 4420
Iscritto il: 18 apr 2010, 9:32
Località: Grenoble - France

PrecedenteProssimo

Torna a Chiarimenti, regole, informazioni, proposte

Chi c’è in linea

Visitano il forum: Nessuno e 8 ospiti