Salve.
Sono un neoiscritto e come tale voglio innanzitutto complimentarmi con gli ideatori del forum,una fucina di interessantissimi consigli di settore.
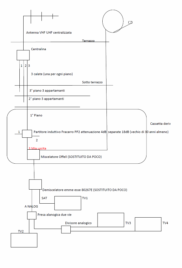
Avendo recentemente acquistato una tv con tuner dvb-t ho potuto constatare che in casa mia ho un segnale non eccelso. Premetto che abito in un condominio il cui impianto risale ad oltre una 30na di anni fa e da allora non è mai stato più manutenzionato. Vorrei migliorare la situazione quanto più possibile intervenendo nelle parti di mia competenza.Allego schema mio impianto.Ammetto che e un "manicomio". In ogni caso, avete consigli su cosa potrei modificare? Ho la possibilità di intervenire a partire dalla scatola di derivazione presente al mio piano. Preciso che i mix-demix non posso eliminarli causa cavi incastrato nei condotti.
Saluti
Consiglio
Moderatore:
jordan20
10 messaggi
• Pagina 1 di 1
0
voti
[2] Re: Consiglio
Con lo schema fatto si capisce che la TV1 ha solo il satellite.
dall'uscita TV del demiscelatore dovresti andare in un De 1-14, l'uscita -14 va al tv2, l'out (montante) in un de 2-12 dove l'oput lo chiudi con una resistenza di chiusura. Così facendo hai alla tv 2 un -14 di segnale, alla tv 3 e 4 un -13. Valori ideali che non tengono conto della perdita del cavo.
Se il segnale è basso puoi mettere un amplificatore di linea da 20 dB così hai più segnale che in ingresso...
Edit: con un altro cavo da tv3 e 4 a tv 2 metti tutta la distribuzione li con un de 4-12.
dall'uscita TV del demiscelatore dovresti andare in un De 1-14, l'uscita -14 va al tv2, l'out (montante) in un de 2-12 dove l'oput lo chiudi con una resistenza di chiusura. Così facendo hai alla tv 2 un -14 di segnale, alla tv 3 e 4 un -13. Valori ideali che non tengono conto della perdita del cavo.
Se il segnale è basso puoi mettere un amplificatore di linea da 20 dB così hai più segnale che in ingresso...

Edit: con un altro cavo da tv3 e 4 a tv 2 metti tutta la distribuzione li con un de 4-12.

0
voti
[3] Re: Consiglio
ringrazio per la dritta.
Una ulteriore consiglio, se posso abusare della tua pazienza: volendo aggiungere un punto Analogico
all'altezza della presa analogica a due vie ed uno ulteriore all'altezza del divisore, prendendo spunto dalle tue indicazioni, potrei operare come segue:
un De2-14 in luogo del De1-14
ed un De4-12 (il De3-12 credo non esista) in luogo del De2-12 con chiusura out montante e residua uscita derivata mediante resistenza 75 ohm.
l'eventuale amplificatore di linea da 20 dB dovrei collocarlo a monte ovvero subito all'uscita analogica del demiscelatore oppure in quale altra posizione?
un amplificatore di linea da 20 dB da consigliarmi.
grazie ancora
saluti
Una ulteriore consiglio, se posso abusare della tua pazienza: volendo aggiungere un punto Analogico
all'altezza della presa analogica a due vie ed uno ulteriore all'altezza del divisore, prendendo spunto dalle tue indicazioni, potrei operare come segue:
un De2-14 in luogo del De1-14
ed un De4-12 (il De3-12 credo non esista) in luogo del De2-12 con chiusura out montante e residua uscita derivata mediante resistenza 75 ohm.
l'eventuale amplificatore di linea da 20 dB dovrei collocarlo a monte ovvero subito all'uscita analogica del demiscelatore oppure in quale altra posizione?
un amplificatore di linea da 20 dB da consigliarmi.
grazie ancora
saluti
0
voti
[4] Re: Consiglio
Risalve,
essendomi balenata l'idea di portare un segnale sat ed uno tv in ogni stanza di casa (tranne i bagni
ben inteso) ho operato come segue:
1)ho eliminato il demiscelatore emme esse 80267E della figura;
2) Al suo posto ho inserito un De2-14
3)il segnale miscelato va così nell'ingresso del derivatore dalle cui uscite derivate partono due cavi con segnali miscelati e che muoiono su due prese demiscelate PDM00 della fracarro con le quali servo la TV1 della figura più una futura TV che installerò a "new moneys"
4)Dall'out montante del De2-14 ho fatto partire un ulteriore cavo con segnale sempre miscelato che va in un altro derivatore un De4-12 dalle cui uscite derivate ho fatto partire tre ulteriori cavi "mix" che muoiono su tre PDM00
5) ho chiuso con resistenza 75ohm le uscite rimaste aperte.
Ora le due PDM00 servite dal De2-14 hanno un buon segnale sia sat che dtt. Ho un decremento invece sulle prese servite dal De4-12. Avrei pensato, come suggerito da sgrondus, di inframezzare un amplificatore di linea 20dB Sat+Terrestre tra il cavo cavo mix ed il De4-12. Cosa ne pensate? otterrei qualche miglioramento?
Grazie in anticipo
saluti
essendomi balenata l'idea di portare un segnale sat ed uno tv in ogni stanza di casa (tranne i bagni
1)ho eliminato il demiscelatore emme esse 80267E della figura;
2) Al suo posto ho inserito un De2-14
3)il segnale miscelato va così nell'ingresso del derivatore dalle cui uscite derivate partono due cavi con segnali miscelati e che muoiono su due prese demiscelate PDM00 della fracarro con le quali servo la TV1 della figura più una futura TV che installerò a "new moneys"
4)Dall'out montante del De2-14 ho fatto partire un ulteriore cavo con segnale sempre miscelato che va in un altro derivatore un De4-12 dalle cui uscite derivate ho fatto partire tre ulteriori cavi "mix" che muoiono su tre PDM00
5) ho chiuso con resistenza 75ohm le uscite rimaste aperte.
Ora le due PDM00 servite dal De2-14 hanno un buon segnale sia sat che dtt. Ho un decremento invece sulle prese servite dal De4-12. Avrei pensato, come suggerito da sgrondus, di inframezzare un amplificatore di linea 20dB Sat+Terrestre tra il cavo cavo mix ed il De4-12. Cosa ne pensate? otterrei qualche miglioramento?
Grazie in anticipo
saluti

0
voti
[5] Re: Consiglio
sicuro abbiano un buon segnale satellitare? i derivatori non hanno passaggio di tensione fra derivata e montante, come viene comandato la polarità?
se hai un centralino condominiale vedrai solo i canali polarizzati in Verticale (12V) e solo se uno del tuo centralino ha il decoder acceso, se hai la parabola tua è strano che vedi...
l'amplificatore da 20dB ce ne sono a bizzeffe sul mercato, marche che uso quotidianamente: Fracarro, Offel, Alcad e CBVicky.
l'AFI 121 della Fracarro e l'Ai200 dell'alcad hanno 2 uscite, così ne mandi una per derivatore...
se hai un centralino condominiale vedrai solo i canali polarizzati in Verticale (12V) e solo se uno del tuo centralino ha il decoder acceso, se hai la parabola tua è strano che vedi...
l'amplificatore da 20dB ce ne sono a bizzeffe sul mercato, marche che uso quotidianamente: Fracarro, Offel, Alcad e CBVicky.
l'AFI 121 della Fracarro e l'Ai200 dell'alcad hanno 2 uscite, così ne mandi una per derivatore...
0
voti
[6] Re: Consiglio
grazie sgrondus,
mi hai chiarito il perché all'altezza del primo derivatore vedevo discretamente bene (per quelle che sono le mie pretese) solo alcuni canali sat e non altri. credevo fosse un problema di aggiornamento lista canali del mio decoder, invece si era verifcato, avendo avuto modo di appurarlo, proprio ciò che hai spiegato ovvero il mio vicino di casa collegato alla mia stessa centralina aveva il dec acceso...
mi vergogno di me stesso.
a questo punto non vorrei buttare tutto quanto nel c***o. se penso al prezzo pagato per ogni PDM00...
cosa mi consigli di fare a questo punto abbandonare l'idea di avere un segnale sat anche nelle altre stanze e seguire il tuo primo consiglio oppure??
pensavo a dei semplici splitter al posto dei derivatori...che ne dici
grazie ancora
saluti
mi hai chiarito il perché all'altezza del primo derivatore vedevo discretamente bene (per quelle che sono le mie pretese) solo alcuni canali sat e non altri. credevo fosse un problema di aggiornamento lista canali del mio decoder, invece si era verifcato, avendo avuto modo di appurarlo, proprio ciò che hai spiegato ovvero il mio vicino di casa collegato alla mia stessa centralina aveva il dec acceso...
mi vergogno di me stesso.
a questo punto non vorrei buttare tutto quanto nel c***o. se penso al prezzo pagato per ogni PDM00...
cosa mi consigli di fare a questo punto abbandonare l'idea di avere un segnale sat anche nelle altre stanze e seguire il tuo primo consiglio oppure??
pensavo a dei semplici splitter al posto dei derivatori...che ne dici
grazie ancora
saluti
0
voti
[7] Re: Consiglio
Se metti i partitori al posto dei derivatori devi spostarti un decoder da una stanza all'altra perché due decoder collegati sulla stessa uscita vanno a metà, nel senso che per commutare V/H i decoder utilizzano 12/18 V.
metti 2 decoder sarai sempre sulla polarità orizzontale, 18v.
Le soluzioni sono 2 ovviamente con funzionalità diversa.
1) porta dove hai comprato le pdm, compra un modulatore e i trasmettitori di telecomando e fatti scalare il costo delle pdm.
Risultato: Vedi su tutta casa il canale che hai impostato sul decoder come se fosse un canale analogico con la possibilità di cambiare canale dagli altri punti di casa.
Contro:
dovrai portarti un cavo coassiale dal decoder alla scatola del primo derivatore. da li non scappi perché hai già l'impianto miscelato.
Non vedrai in Alta definizione.
2) compri un multiswitch SCR che ti da la possibilità di gestire 4 decoder con lo stesso cavo da mettere dove c'è l'altro multiswitch e collegarci la tua uscita.
Risultato:
4 decoder indipendenti in giro per casa
Contro:
Costo elevato, multiswitch SCR e 4 decoder che hanno la possibilità di impostare questa tecnologia.
Fate Vobis.
metti 2 decoder sarai sempre sulla polarità orizzontale, 18v.
Le soluzioni sono 2 ovviamente con funzionalità diversa.
1) porta dove hai comprato le pdm, compra un modulatore e i trasmettitori di telecomando e fatti scalare il costo delle pdm.
Risultato: Vedi su tutta casa il canale che hai impostato sul decoder come se fosse un canale analogico con la possibilità di cambiare canale dagli altri punti di casa.
Contro:
dovrai portarti un cavo coassiale dal decoder alla scatola del primo derivatore. da li non scappi perché hai già l'impianto miscelato.
Non vedrai in Alta definizione.
2) compri un multiswitch SCR che ti da la possibilità di gestire 4 decoder con lo stesso cavo da mettere dove c'è l'altro multiswitch e collegarci la tua uscita.
Risultato:
4 decoder indipendenti in giro per casa
Contro:
Costo elevato, multiswitch SCR e 4 decoder che hanno la possibilità di impostare questa tecnologia.
Fate Vobis.

0
voti
[8] Re: Consiglio
preziosi suggerimenti.
grazie ancora
Un dubbio sulla soluzione modulatore di frequenza: il cavo coassiale di ritorno dovrebbe innestarsi anch'esso su un ingresso del primo derivatore, nel qual caso avrei bisogno di un derivatore 2 ingressi uno per il cavo TV che esce direttamente dal demiscelatore e l'altro per il cavo proveniente dal modulatore appunto. sbaglio?
Ultima cosa e poi prometto che chiudo, con questa soluzione non si potrebbe verificare che il segnale modulato vada a finire nelle case degli altri inquilini del condominio?
Perdona le domande sciocche
saluti
passo e chiudo
grazie ancora
Un dubbio sulla soluzione modulatore di frequenza: il cavo coassiale di ritorno dovrebbe innestarsi anch'esso su un ingresso del primo derivatore, nel qual caso avrei bisogno di un derivatore 2 ingressi uno per il cavo TV che esce direttamente dal demiscelatore e l'altro per il cavo proveniente dal modulatore appunto. sbaglio?
Ultima cosa e poi prometto che chiudo, con questa soluzione non si potrebbe verificare che il segnale modulato vada a finire nelle case degli altri inquilini del condominio?
Perdona le domande sciocche
saluti
passo e chiudo
0
voti
[9] Re: Consiglio
Tranquillo, non sono domande sciocche, anzi, meglio informarsi prima di procedere piuttosto che far casini e non saper dove sbattere la testa.
Il canale di ritorno del modulatore dovresti inserirlo subito dopo l'amplificatore di segnale, io di solito uso un Pa2 al contrario per miscelarli, l'IN va al resto dell'impianto, l'OUT1 all'OUT dell'amplificatore l'OUT2 all'OUT del modulatore.
All'IN del modulatore metterai una resistenza di chiusura.
Ultimo consiglio, di solito io modulo in banda S 3^ per evitare di avere problemi sul canale modulato qualora dovessero partire nuove trasmissioni in banda VHF o UHF
Il canale di ritorno del modulatore dovresti inserirlo subito dopo l'amplificatore di segnale, io di solito uso un Pa2 al contrario per miscelarli, l'IN va al resto dell'impianto, l'OUT1 all'OUT dell'amplificatore l'OUT2 all'OUT del modulatore.
All'IN del modulatore metterai una resistenza di chiusura.
Ultimo consiglio, di solito io modulo in banda S 3^ per evitare di avere problemi sul canale modulato qualora dovessero partire nuove trasmissioni in banda VHF o UHF

- Allegati
-
- Immagine3.JPG (19.24 KiB) Osservato 6271 volte
0
voti
[10] Re: Consiglio
mahatma ha scritto:con questa soluzione non si potrebbe verificare che il segnale modulato vada a finire nelle case degli altri inquilini del condominio?
Scusa, non ho risposto.
No perché fra le due uscite del partitore e fra l'out e l'in dell'amplificatore e fra le due uscite dei derivatori che sono sulla scala hai attenuazioni di segnale tali da non vedere nulla.

10 messaggi
• Pagina 1 di 1
Chi c’è in linea
Visitano il forum: Nessuno e 8 ospiti

Elettrotecnica e non solo (admin)
Un gatto tra gli elettroni (IsidoroKZ)
Esperienza e simulazioni (g.schgor)
Moleskine di un idraulico (RenzoDF)
Il Blog di ElectroYou (webmaster)
Idee microcontrollate (TardoFreak)
PICcoli grandi PICMicro (Paolino)
Il blog elettrico di carloc (carloc)
DirtEYblooog (dirtydeeds)
Di tutto... un po' (jordan20)
AK47 (lillo)
Esperienze elettroniche (marco438)
Telecomunicazioni musicali (clavicordo)
Automazione ed Elettronica (gustavo)
Direttive per la sicurezza (ErnestoCappelletti)
EYnfo dall'Alaska (mir)
Apriamo il quadro! (attilio)
H7-25 (asdf)
Passione Elettrica (massimob)
Elettroni a spasso (guidob)
Bloguerra (guerra)

