Non proprio, se togli il ponticello ed usi due alimentatori fisicamente separati (senza le masse in comune, uno alimenta solo la logica ed uno solo la parte rele'/transistor/uscita dell'opto), hai isolamento galvanico anche fra rele' e logica ... di solito si fa per evitare che i disturbi prodotti dalle bobine dei rele' mandino in palla o resettino la logica.
Con alimentazioni ben disaccoppiate e filtrate e cavi delle varie sezioni non mescolati o intrecciati fra loro, puo anche non essere necessario.
Progetto outdoor Raspberry Pi: sfida gestione temperature
Moderatore:
Paolino
0
voti
"Sopravvivere" e' attualmente l'unico lusso che la maggior parte dei Cittadini italiani,
sia pure a costo di enormi sacrifici, riesce ancora a permettersi.
sia pure a costo di enormi sacrifici, riesce ancora a permettersi.
-

Etemenanki
9.517 3 6 10 - Master

- Messaggi: 5940
- Iscritto il: 2 apr 2021, 23:42
- Località: Dalle parti di un grande lago ... :)
0
voti
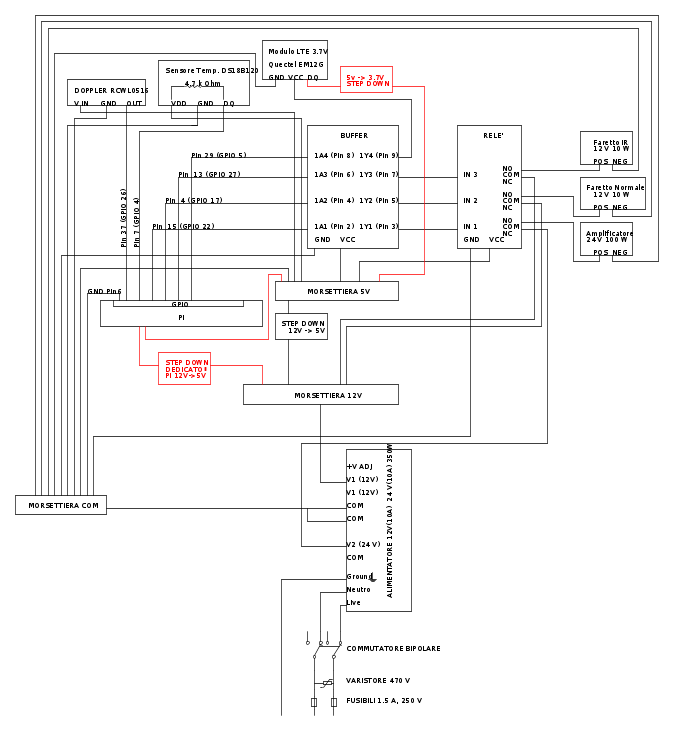
Lo schema trae in inganno perché fa supporre che il ritorno del +Vcc elettronica sia la massa GND.
Allego uno schizzo a scopo didattico per gli altri lettori:
0
voti
Grazie a tutti di cuore.
Ho rimesso mano e provato con tutto me stesso a correggere il disegno.
Non è lontanamente guardabile, abbiate pazienza è la prima volta che provo a disegnare un circuito.
Provo a inseriro usando i tag senza spazi come suggerito da Etemenanki
Sì luxinterior anche a me ha lasciato un po' perplesso hai ragione ad averlo notato. la fonte però sembra certa, è una persona esperta quindi mi sono fidato, e nel disegno infatti troverete in rosso la parte di alimentazione del pi proprio perché quella sarebbe ribassata con uno step down 'dedicato' per il pi, ossia questo https://it.aliexpress.com/item/1005008059823221.html
in effetti cercando in rete ho trovato proprio uno che parla di 'hack' per far funzionare un normale relè con il pi https://www.youtube.com/watch?app=desktop&v=p7wmzAzDX-Q
Questione Trasmissione
l'ultima parte da stabilire come alimentazione è quella della trasmissione che è un po' incasinata e vi chiedo consiglio.
Avendo come vincolo la velocità, ho cercato un modulo LTE di cat. 12 che fosse rapido,
e avrei optato per un Quectel EM12-G. Purtroppo richiede una tensione di 3.7 V e quindi ho penato parecchio per trovare un modo per collegarlo che fornisse sufficiente energia tramite la USB del pi (il modulo in idle consuma poco ma in picco può arrivare a 1 -1.2 A, il pi fornisce tra tutte e 4 le USB 1.6 Ampere, ma temevo che avendo già altre cose da alimentare potesse essere inaffidabile come soluzione) ma serviva che la soluzione avesse anche un modulatore interno di tensione per passare dai 5V consueti ai 3.7 richiesti dal modulo.
Al momento quello che ho trovato sarebbe un Hub https://www.fruugo.it/waveshare-usb32-hub-4u-interfaccia-usb-32gen1-estesa-a-4-vie/p-356325419-774549991
che può essere alimentato tramite filo collegato all'alimentatore centrale, perché normalmente hanno il loro alimentatore
e a cui attaccare poi questo adattatore M.2 -> USB
https://it.aliexpress.com/item/1005006723003750.html?gatewayAdapt=glo2ita
Ma chiedo a voi conferma se vi pare possa andare, oltre a tutte le correzioni che vi vengono in mente sul grafico
Ho rimesso mano e provato con tutto me stesso a correggere il disegno.
Non è lontanamente guardabile, abbiate pazienza è la prima volta che provo a disegnare un circuito.
Provo a inseriro usando i tag senza spazi come suggerito da Etemenanki
Questa non la sapevo e sarebbe interessante avere conferme
Sì luxinterior anche a me ha lasciato un po' perplesso hai ragione ad averlo notato. la fonte però sembra certa, è una persona esperta quindi mi sono fidato, e nel disegno infatti troverete in rosso la parte di alimentazione del pi proprio perché quella sarebbe ribassata con uno step down 'dedicato' per il pi, ossia questo https://it.aliexpress.com/item/1005008059823221.html
in effetti cercando in rete ho trovato proprio uno che parla di 'hack' per far funzionare un normale relè con il pi https://www.youtube.com/watch?app=desktop&v=p7wmzAzDX-Q
Questione Trasmissione
l'ultima parte da stabilire come alimentazione è quella della trasmissione che è un po' incasinata e vi chiedo consiglio.
Avendo come vincolo la velocità, ho cercato un modulo LTE di cat. 12 che fosse rapido,
e avrei optato per un Quectel EM12-G. Purtroppo richiede una tensione di 3.7 V e quindi ho penato parecchio per trovare un modo per collegarlo che fornisse sufficiente energia tramite la USB del pi (il modulo in idle consuma poco ma in picco può arrivare a 1 -1.2 A, il pi fornisce tra tutte e 4 le USB 1.6 Ampere, ma temevo che avendo già altre cose da alimentare potesse essere inaffidabile come soluzione) ma serviva che la soluzione avesse anche un modulatore interno di tensione per passare dai 5V consueti ai 3.7 richiesti dal modulo.
Al momento quello che ho trovato sarebbe un Hub https://www.fruugo.it/waveshare-usb32-hub-4u-interfaccia-usb-32gen1-estesa-a-4-vie/p-356325419-774549991
che può essere alimentato tramite filo collegato all'alimentatore centrale, perché normalmente hanno il loro alimentatore
e a cui attaccare poi questo adattatore M.2 -> USB
https://it.aliexpress.com/item/1005006723003750.html?gatewayAdapt=glo2ita
Ma chiedo a voi conferma se vi pare possa andare, oltre a tutte le correzioni che vi vengono in mente sul grafico
0
voti
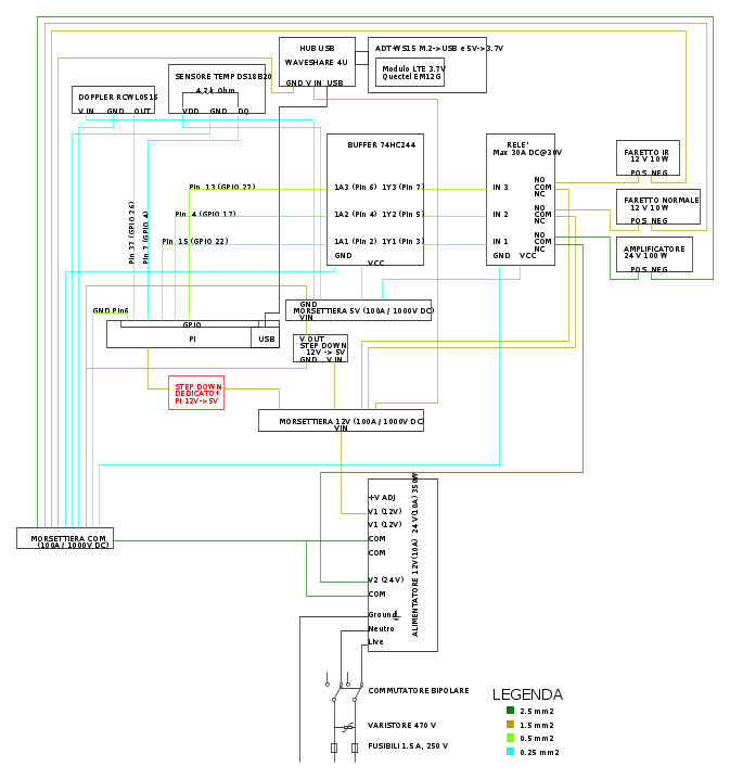
Ho corretto alcune cose e provato a dimensionare i cavi
c'è qualcuno che saprebbe dirmi qualcosa?
Qui sotto per completezza c'è il dettaglio dei componenti
Doppler RCWL0516
https://futuranet.it/prodotto/radar-di-movimento-a-microonde/
Sensore temperatura
https://www.robotstore.it/Sensore-di-temperatura-waterproof-DS18B20
Resistenza da 4.7 kilohm tra vdd e dq del sensore temperatura
https://www.enovaz.com/it/2-w/2471-Resistenza-da-4-7-kOhm-2-W-1.html?gQT=1
Waveshare USB HUB
https://www.fruugo.it/waveshare-usb32-hub-4u-interfaccia-usb-32gen1-estesa-a-4-vie/p-356325419-774549991
Adattatore M.2 a USB e da 5V e 3.7V
https://it.aliexpress.com/item/1005002381169020.html
Buffer
https://www.tekkna.it/componenti-attivi/logico-digitali/74hxx/74hc244-octal-buffer-3-state/
Relè 30A DC
https://it.aliexpress.com/item/1005005876034335.html
oppure
https://it.aliexpress.com/item/1005006440036965.html
Morsettiere 100A
https://www.emmebistore.com/morsettiere-guida-din/morsettiera-di-distribuzione-bipolare-100a-1000vdc-7f-cabur-qblok2100-8017963069144-47539.html
Step down 12V a 5V
https://it.aliexpress.com/item/1005006005553178.html
Alimentatore 350W 12V(10A) e 24 V(10A) doppia uscita
https://it.aliexpress.com/item/1005007107229780.html
Faretto IR 10W
https://it.aliexpress.com/item/4001030498022.html
Faretto normale
https://greenice.com/it/faretti-a-led-decorativi-da-esterno/4159-faretto-da-giardino-a-led-10w-900lm-6000ok-ip67-giardino-40-000h-ne-ip67-10w-cw-8435402540632.html
Amplificatore
https://www.ebay.it/itm/316679530893
c'è qualcuno che saprebbe dirmi qualcosa?
Qui sotto per completezza c'è il dettaglio dei componenti
Doppler RCWL0516
https://futuranet.it/prodotto/radar-di-movimento-a-microonde/
Sensore temperatura
https://www.robotstore.it/Sensore-di-temperatura-waterproof-DS18B20
Resistenza da 4.7 kilohm tra vdd e dq del sensore temperatura
https://www.enovaz.com/it/2-w/2471-Resistenza-da-4-7-kOhm-2-W-1.html?gQT=1
Waveshare USB HUB
https://www.fruugo.it/waveshare-usb32-hub-4u-interfaccia-usb-32gen1-estesa-a-4-vie/p-356325419-774549991
Adattatore M.2 a USB e da 5V e 3.7V
https://it.aliexpress.com/item/1005002381169020.html
Buffer
https://www.tekkna.it/componenti-attivi/logico-digitali/74hxx/74hc244-octal-buffer-3-state/
Relè 30A DC
https://it.aliexpress.com/item/1005005876034335.html
oppure
https://it.aliexpress.com/item/1005006440036965.html
Morsettiere 100A
https://www.emmebistore.com/morsettiere-guida-din/morsettiera-di-distribuzione-bipolare-100a-1000vdc-7f-cabur-qblok2100-8017963069144-47539.html
Step down 12V a 5V
https://it.aliexpress.com/item/1005006005553178.html
Alimentatore 350W 12V(10A) e 24 V(10A) doppia uscita
https://it.aliexpress.com/item/1005007107229780.html
Faretto IR 10W
https://it.aliexpress.com/item/4001030498022.html
Faretto normale
https://greenice.com/it/faretti-a-led-decorativi-da-esterno/4159-faretto-da-giardino-a-led-10w-900lm-6000ok-ip67-giardino-40-000h-ne-ip67-10w-cw-8435402540632.html
Amplificatore
https://www.ebay.it/itm/316679530893
1
voti
Non sono troppo sovradimensionate le morsettiere da 100 A ? Le morsettiere sono per montaggio su guida metallica.
Credevo fosse meglio fissarle con viti a una piastra metallica o in plastica del contenitore.
Quanto viene grosso il contenitore?
Più piccole vuol dire minor ingombro e minor costo.
e i cavi con sezione da 2,5 mmq non sono eccessivi?
Sceglierei i relè con bobine da 12 V invece che 5 V (Più tensione vuol dire meno corrente), li alimenterei direttamente a 12 V e non passerei per l'alimentatore a 5V
(si risparmia l'alimentatore dedicato per il Pi)
Ma me ne intendo poco.... potrei sbagliarmi... la scelta attuale è adeguata.
Credevo fosse meglio fissarle con viti a una piastra metallica o in plastica del contenitore.
Quanto viene grosso il contenitore?
Più piccole vuol dire minor ingombro e minor costo.
e i cavi con sezione da 2,5 mmq non sono eccessivi?
Sceglierei i relè con bobine da 12 V invece che 5 V (Più tensione vuol dire meno corrente), li alimenterei direttamente a 12 V e non passerei per l'alimentatore a 5V
(si risparmia l'alimentatore dedicato per il Pi)
Ma me ne intendo poco.... potrei sbagliarmi... la scelta attuale è adeguata.
0
voti
Azzarola hai ragione Marco,
nel titolo delle morsettiere 'Morsettiera di Distribuzione Bipolare 100A 1000VDC 7F Cabur QBLOK2100' non avevo letto che erano per DIN orca miseria, hai ragione ho visto adesso riguardando il link (le ho cercate ieri sera che ero cotto)
Sì sono assolutamente sovradimensionate (sono enormi in tutti i sensi) è verissimo, le avevo scelte solo perché da neofita mi sembravano fatte bene (avendo paura di comprare cinesate su qualcosa che penso sia importante comprare in modo che non scaldi, ma sono scelte assolutamente solo abbozzate, aspettavo proprio una vostra opinione in merito)
siamo tanto tanto sovradimensionati è assolutamente vero, e quindi mi affido a voi che avete più esperienza, cosa usereste? Penso che possiamo sicuramente migliorare il dimensionamento, pur tenendo come fattore primario la sicurezza (e poi secondariamente anche lo spazio, è vero). Non so, voi per prassi per regolarvi quando dimensionate cosa usate? Il 150% del necessario in picco? Ecco il calcolo dettagliato di quanto servirebbe:
Morsettiera COM (GND Principale), 20A:
Morsettiera +12V DC, 11A:
Morsettiera +5V DC, 1A:
Morsettiera COM (GND Principale), 20A:
Amplificatore: ~8A (picco)
Hub Waveshare (lato 12V): ~6A (picco)
Step-down 12V->5V (per morsettiera 5V): ~2.5A (picco)
Step-down per Raspberry Pi: ~2.25A (picco)
Altri componenti a basso consumo (sensori, buffer, relè bobina): <1A
Totale Stimato: Circa 20A in picco massimo.
Morsettiera +12V DC, 11A:
Hub Waveshare: ~6A (picco)
Step-down 12V->5V (per morsettiera 5V): ~2.5A (picco)
Step-down per Raspberry Pi: ~2.25A (picco)
Totale Stimato: Circa 11A in picco massimo.
Morsettiera +5V DC, 1A:
Bobine Relè (4 relè): ~0.76A (4 * 190mA max, se tutti attivi)
Buffer: ~0.1A
Sensori: <0.1A
Totale Stimato: Meno di 1A.
Discorso identico anche per i cavi, io mi sono tenuto largo per rispetto della materia essendo assolutamente nuovo, ma sono proposte abbozzate le modifichiamo tranquillamente, vi chiedo e anzi vi ringrazio molto se mi dite nella vostra esperienza che cavi usereste
Idem sul relé, mi ero basato sui 5V guardando il discorso che stavamo facendo (https://components101.com/switches/5v-four-channel-relay-module-pinout-features-applications-working-datasheet)
ma se mi dite che viene ancora meglio se cerchiamo moduli da 12 lo facciamo
Unica incognita che forse mi toccherà tenere è il pezzo dedicato al pi che sembra schizzinoso sull'energia che gli si dà e sembra serva un virtuosismo per farlo funzionare con pezzi normali https://www.youtube.com/watch?app=desktop&v=p7wmzAzDX-Q ma quello è solo un punto del circuito, il grosso è il resto e se mi dite pareri e impressioni nella vostra esperienza mi fate un regalo enorme e vi ringrazio
nel titolo delle morsettiere 'Morsettiera di Distribuzione Bipolare 100A 1000VDC 7F Cabur QBLOK2100' non avevo letto che erano per DIN orca miseria, hai ragione ho visto adesso riguardando il link (le ho cercate ieri sera che ero cotto)
Sì sono assolutamente sovradimensionate (sono enormi in tutti i sensi) è verissimo, le avevo scelte solo perché da neofita mi sembravano fatte bene (avendo paura di comprare cinesate su qualcosa che penso sia importante comprare in modo che non scaldi, ma sono scelte assolutamente solo abbozzate, aspettavo proprio una vostra opinione in merito)
siamo tanto tanto sovradimensionati è assolutamente vero, e quindi mi affido a voi che avete più esperienza, cosa usereste? Penso che possiamo sicuramente migliorare il dimensionamento, pur tenendo come fattore primario la sicurezza (e poi secondariamente anche lo spazio, è vero). Non so, voi per prassi per regolarvi quando dimensionate cosa usate? Il 150% del necessario in picco? Ecco il calcolo dettagliato di quanto servirebbe:
Morsettiera COM (GND Principale), 20A:
Morsettiera +12V DC, 11A:
Morsettiera +5V DC, 1A:
Morsettiera COM (GND Principale), 20A:
Amplificatore: ~8A (picco)
Hub Waveshare (lato 12V): ~6A (picco)
Step-down 12V->5V (per morsettiera 5V): ~2.5A (picco)
Step-down per Raspberry Pi: ~2.25A (picco)
Altri componenti a basso consumo (sensori, buffer, relè bobina): <1A
Totale Stimato: Circa 20A in picco massimo.
Morsettiera +12V DC, 11A:
Hub Waveshare: ~6A (picco)
Step-down 12V->5V (per morsettiera 5V): ~2.5A (picco)
Step-down per Raspberry Pi: ~2.25A (picco)
Totale Stimato: Circa 11A in picco massimo.
Morsettiera +5V DC, 1A:
Bobine Relè (4 relè): ~0.76A (4 * 190mA max, se tutti attivi)
Buffer: ~0.1A
Sensori: <0.1A
Totale Stimato: Meno di 1A.
Discorso identico anche per i cavi, io mi sono tenuto largo per rispetto della materia essendo assolutamente nuovo, ma sono proposte abbozzate le modifichiamo tranquillamente, vi chiedo e anzi vi ringrazio molto se mi dite nella vostra esperienza che cavi usereste
Idem sul relé, mi ero basato sui 5V guardando il discorso che stavamo facendo (https://components101.com/switches/5v-four-channel-relay-module-pinout-features-applications-working-datasheet)
ma se mi dite che viene ancora meglio se cerchiamo moduli da 12 lo facciamo
Unica incognita che forse mi toccherà tenere è il pezzo dedicato al pi che sembra schizzinoso sull'energia che gli si dà e sembra serva un virtuosismo per farlo funzionare con pezzi normali https://www.youtube.com/watch?app=desktop&v=p7wmzAzDX-Q ma quello è solo un punto del circuito, il grosso è il resto e se mi dite pareri e impressioni nella vostra esperienza mi fate un regalo enorme e vi ringrazio
1
voti
Poiché starai lavorando a 24 V non ti servono prodotti per 1000V.
Più o meno andrà bene tutto.
Prendo spunto da uno dei siti che hai già linkato.
Potresti usare qualcosa del genere:
https://www.emmebistore.com/giunti-in-gel-/connettore-isolato-a-leve-1-polo-e-5-conduttori-springbox5-etelec-sbox5-19458.html
Oppure
https://www.emmebistore.com/morsetti-mammut-e-a-cappuccio/morsettiera-unipolare-11-fori-11x6mmq-arnocanali-5011f-20231.html
Oppure una di distribuzione bipolare, ma ti bastano ed avanzano 10A per barretta vista la capacità dell'alimentatore.
In uscita dall'alimentatore sia sui 24 V che sui 12V aggiungerei un fusibile rapido da 10 A.
Per i cavi puoi usare qualsiasi cosa da 1,5mm².
Se il +12V è da max 10A, anche il relativo GND non sarà che max 10 A.
Se prendi il classico cavetto rosso nero accoppiato non dovresti avere alcun problema.
Più o meno andrà bene tutto.
Prendo spunto da uno dei siti che hai già linkato.
Potresti usare qualcosa del genere:
https://www.emmebistore.com/giunti-in-gel-/connettore-isolato-a-leve-1-polo-e-5-conduttori-springbox5-etelec-sbox5-19458.html
Oppure
https://www.emmebistore.com/morsetti-mammut-e-a-cappuccio/morsettiera-unipolare-11-fori-11x6mmq-arnocanali-5011f-20231.html
Oppure una di distribuzione bipolare, ma ti bastano ed avanzano 10A per barretta vista la capacità dell'alimentatore.
In uscita dall'alimentatore sia sui 24 V che sui 12V aggiungerei un fusibile rapido da 10 A.
Per i cavi puoi usare qualsiasi cosa da 1,5mm².
Se il +12V è da max 10A, anche il relativo GND non sarà che max 10 A.
Se prendi il classico cavetto rosso nero accoppiato non dovresti avere alcun problema.
0
voti
Grazie Gio sono preziosissime queste indicazioni 

Torna a Realizzazioni, interfacciamento e nozioni generali.
Chi c’è in linea
Visitano il forum: Nessuno e 2 ospiti

Elettrotecnica e non solo (admin)
Un gatto tra gli elettroni (IsidoroKZ)
Esperienza e simulazioni (g.schgor)
Moleskine di un idraulico (RenzoDF)
Il Blog di ElectroYou (webmaster)
Idee microcontrollate (TardoFreak)
PICcoli grandi PICMicro (Paolino)
Il blog elettrico di carloc (carloc)
DirtEYblooog (dirtydeeds)
Di tutto... un po' (jordan20)
AK47 (lillo)
Esperienze elettroniche (marco438)
Telecomunicazioni musicali (clavicordo)
Automazione ed Elettronica (gustavo)
Direttive per la sicurezza (ErnestoCappelletti)
EYnfo dall'Alaska (mir)
Apriamo il quadro! (attilio)
H7-25 (asdf)
Passione Elettrica (massimob)
Elettroni a spasso (guidob)
Bloguerra (guerra)




